Scaling Autonomous Vulnerability Triage: Closing the Data-to-Context Gap in Agentic Security Systems

By Varun Nikhil G. Chopra

Abstract

As security findings grow in volume and complexity, manual triage becomes the dominant bottleneck in incident response and detection engineering. Large language models offer promising capabilities for automated reasoning but in practice are constrained by data noise, limited context windows, and uncontrolled operational cost.

This paper presents an architecture designed for production environments that automates vulnerability triage by combining stateful agentic reasoning using LangGraph and OpenAI GPT-4o with high signal data retrieval from AWS DynamoDB. By applying filtering at the attribute level within the data layer, implementing recursive pagination to overcome DynamoDB scan limits, and enforcing cost governance through automated IAM circuit breakers, the system enables reliable and scalable research workflows. The result is an autonomous research agent capable of prioritizing high impact vulnerabilities while remaining observable, deterministic, and financially bounded.

1. Problem Statement

Security researchers increasingly face a signal-to-noise crisis. Public vulnerability sources such as NVD and CISA KEV expose massive JSON payloads that were designed for human consumption and archival completeness, not automated reasoning.

Naively passing this data to an LLM introduces several failure modes:

  • Token Latency: Irrelevant metadata increases prompt size, slowing the reasoning loop and reducing throughput.
  • Context Dilution: Critical details are frequently lost in long prompts, a phenomenon commonly described as "lost in the middle."
  • Operational Risk: Autonomous reasoning loops without governance can generate unbounded API usage and cloud spend.

Effective autonomous triage requires treating data selection, context construction, and cost control as first-class engineering problems rather than prompt-tuning exercises.

2. The Reasoning Engine: Model Selection

For the agent's core reasoning engine, I selected OpenAI GPT-4o. In an agentic workflow, the model's ability to consistently generate valid JSON for tool calling is more critical than raw creative output. GPT-4o was chosen for three specific architectural advantages:

  • Reliable Function Calling: The model demonstrates low hallucination rates when translating natural language research queries into structured DynamoDB scan parameters.
  • Reasoning Latency: The low latency of GPT-4o allows the LangGraph state machine to complete multi-step reasoning loops in seconds rather than minutes.
  • Contextual Awareness: The model effectively maintains a memory of previous scan results to avoid redundant database calls during extended research sessions.

Implementation Highlight: LLM Initialization

I utilized the ChatOpenAI class from the LangChain community package, configuring the temperature to 0 to ensure deterministic, reproducible security analysis. Additionally, I enabled streaming to surface the agent's internal reasoning tokens in real time, providing critical observability and reducing the time to first insight during long running research tasks.

Python

                    llm = ChatOpenAI(
                            model="gpt-4o",
                            temperature=0,
                            streaming=True
                        )

3. Architectural Pillars

Stateful Reasoning with LangGraph

LangGraph was selected over linear agent chains to support explicit state management, branching, and backtracking. This allows the agent to verify intermediate conclusions and re-query data when confidence is insufficient, a requirement for security-sensitive research.

High-Signal Data Retrieval

DynamoDB Projection Expressions were used to remove non-essential fields at the storage layer. By retrieving only product identifiers, severity indicators, and CVE metadata, payload size was reduced by approximately 60 percent before reaching the LLM.

DynamoDB SecurityResearchFindings table showing vulnerability data with CVE IDs, severity numbers, agent status, dates, descriptions, products, sources, and vendors

Overcoming the DynamoDB 1MB Scan Limit

DynamoDB's native scan limit introduces blind spots when applied to security datasets. A recursive pagination strategy was implemented to ensure complete ingestion of high-severity findings, guaranteeing comprehensive coverage.

Governance as Code

Autonomous systems require enforceable guardrails. AWS Budget Actions were used to apply automated IAM policy revocation if a fixed daily budget threshold was exceeded, creating a hard circuit breaker that physically prevents runaway execution.

4. Implementation Details

The system is implemented as a modular, tool-augmented architecture. Rather than relying on a monolithic prompt, data retrieval, state management, and cost governance are intentionally separated into independent layers.

A. Recursive Pagination for Complete Dataset Coverage

DynamoDB scan operations are limited to 1MB per request, which can exclude critical records in large partitions. The system detects the LastEvaluatedKey and recursively continues scanning until the dataset is fully traversed, ensuring no high-severity vulnerabilities are missed.

B. Context Window Optimization through Attribute Filtering

The primary challenge in autonomous triage is the signal to noise ratio. Security databases often contain extensive metadata that is useful for storage but irrelevant for high level reasoning. To address this, I implemented attribute filtering using projection expressions. By explicitly selecting only high signal attributes such as product name, severity, vulnerability identifiers, and risk summaries, I successfully stripped out approximately sixty percent of the nonessential noise from each record.

This optimization serves a critical architectural purpose by mitigating the lost in the middle phenomenon documented in recent language model research. Studies have demonstrated that model performance often follows a curve where accuracy degrades when critical information is buried in the middle of a long context window. By aggressively pruning the data at the retrieval layer, I ensured that the most relevant security findings remain within the high attention primacy and recency zones of the model. This strategic reduction of the input volume prevents hallucination and ensures that the agent reasoning remains grounded in the most impactful data points.

C. Enforced Cost Governance

AWS Budget Actions monitor spend in near real time. When the defined threshold is reached, an automated Lambda applies an AWSDenyAll policy to the agent's IAM role, immediately severing access and preventing further execution. This mechanism provides deterministic cost containment without relying on application-level safeguards.

5. Reasoning Trace Visualization

A Streamlit-based dashboard was developed to expose the agent's internal reasoning steps, tool invocations, and decision boundaries. By making the reasoning trace observable, the system enables rapid human validation and iterative improvement without relying on opaque LLM outputs.

Streamlit dashboard showing the agent's reasoning process before executing the research query

Figure 1: Streamlit dashboard interface showing the initial agent state and query input

Streamlit dashboard displaying the agent's reasoning trace, tool invocations, and final research results

Figure 2: Complete reasoning trace showing tool invocations, decision boundaries, and final vulnerability analysis

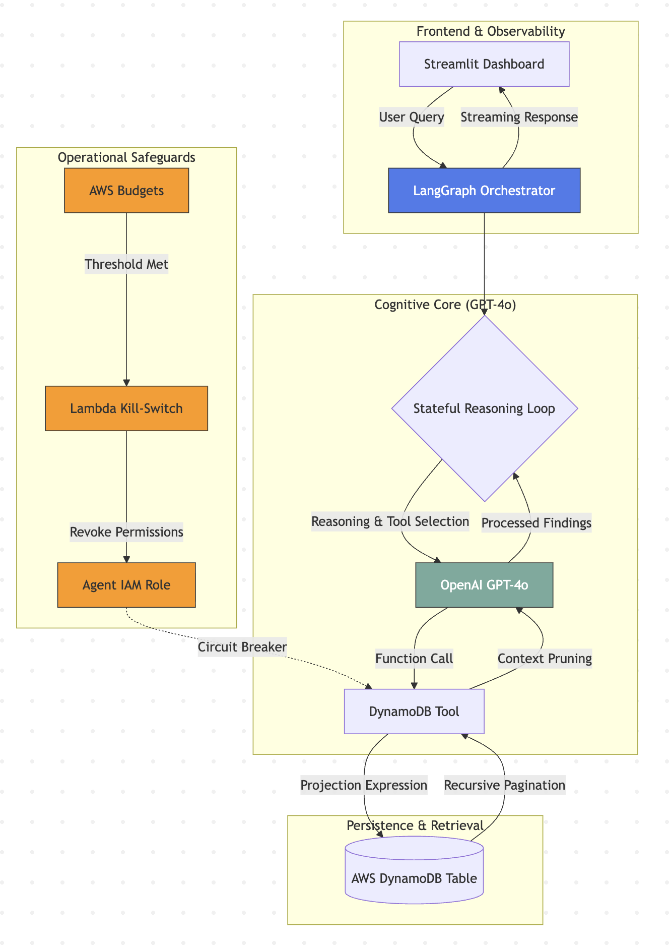
6. System Architecture

The following diagram illustrates the system architecture, showing the interaction between the user interface, agentic core, and governance layer:

System Architecture Diagram showing User Interface Layer, Agentic Core with LangGraph Orchestrator and DynamoDB Tool, and Governance Layer with AWS Budgets and Lambda Kill-Switch

📘 Deep Dive Available

For a comprehensive breakdown of the AWS infrastructure, IAM policies, and cloud architecture patterns, view the detailed technical implementation guide.

View AWS Architecture Guide →

7. Conclusion

This architecture demonstrates that autonomous security agents must do more than generate text. By treating the LLM as an orchestrator, the database as a high-signal tool, and governance as enforceable infrastructure, the system enables scalable, observable, and financially bounded vulnerability research.

The result is an agent that does not merely chat about findings, but actively performs research in a way that is compatible with production security environments.

8. References

  1. CISA Known Exploited Vulnerabilities Catalog
    Cybersecurity and Infrastructure Security Agency (CISA)
    https://www.cisa.gov/known-exploited-vulnerabilities-catalog
  2. LangGraph Documentation
    LangChain AI
    https://langchain-ai.github.io/langgraph/
  3. National Vulnerability Database
    National Institute of Standards and Technology (NIST)
    https://nvd.nist.gov/
  4. Amazon DynamoDB Developer Guide
    Amazon Web Services
    https://docs.aws.amazon.com/amazondynamodb/latest/developerguide/
  5. Streamlit Documentation
    Streamlit Inc.
    https://docs.streamlit.io
  6. AWS Budgets - Configuring Budget Actions
    Amazon Web Services
    https://docs.aws.amazon.com/cost-management/latest/userguide/budgets-controls.html
  7. Boto3 Documentation - AWS SDK for Python
    Amazon Web Services
    https://boto3.amazonaws.com/v1/documentation/api/latest/index.html
  8. Lost in the Middle: How Language Models Use Long Contexts
    Liu, N. F., Lin, K., Hewitt, J., Paranjape, A., Bevilacqua, M., Petroni, F., & Liang, P. (2024)
    Transactions of the Association for Computational Linguistics, Volume 12
    https://aclanthology.org/2024.tacl-1.9/
AWS Architecture Guide View Related Projects Discuss This Research